资质问答
24小时服务咨询热线
VX:zjwh365

扫一扫,关注我们
2025年安徽省专业技术人员综合管理服务平台——职称申报系统操作手册(用人单位)
发布时间:2025-10-09 10:43:40
安徽省专业技术人员综合管理服务平台——职称申报系统操作手册(用人单位)
安徽省人力资源和社会保障厅2025 年 09 月,职称申报系统入口(https://sl.pidiqi.com/Vzyiia)

目录
一、 注册登录 .............................................................................................................2
二、 首页 .....................................................................................................................6
三、 业绩档案 .............................................................................................................7
(一) 页面展示 .................................................................................................7
(二) 业绩审核 .................................................................................................8
四、 职称申报 ...........................................................................................................12
(一) 申报情况 ...............................................................................................12
(二) 评审计划 ...............................................................................................19
五、 人员注册审核 ...................................................................................................20
六、 任务中心 ...........................................................................................................21
七、 管理设置 ...........................................................................................................23
一、注册登录
用户在浏览器中输入网址:(https://sl.pidiqi.com/zm6Z3a),进入安徽省人力资源和社会保障厅首页,在“专题专栏”中点击“专技人员综合管理服务平台”(以下简称本系统),进入本系统首页,选择“职称申报”,跳转至登录页面,选择 “单位登录”下方“前往安徽政务网”,跳转至安徽政务服务网登录页面,使用安徽政务服务网账号密码进行登录。
如图 1、图 2、图 3、图 4 所示:



(1) 已有安徽政务服务网账号的单位,可直接在“法人用户”框中登录,支持账号密码登录和皖事通 APP 扫码授权登录,登录后自动进入本系统。
(2) 没有安徽政务服务网账号的单位,点击“法人用户”框下方的“注册”,根据安徽政务服务网提示完成注册。注册成功后,进入本系统登录页,选择 “单位登录”,点击“前往安徽政务服务网”进行登录。
(3) 若用人单位为首次登录本系统,点击安徽政务服务网的“登录”后则将跳转到本系统单位注册界面,需完善单位详细信息并“提交”后方可进入本系统。如下图所示:

注意:省属单位的属地直接选择“安徽省”,市属单位的属地选择对应市,其他单位请根据实际情况选择对应县区。
(4) 无法在政务网注册账号的单位(无统一社会信用代码或与集团单位共用统一社会信用代码),请将单位相关信息提供给所属人社部门,由人社部门发送给系统运维人员进行账号内置。内置成功后,选择“内置单位登录”,使用管理员的电子社保卡 APP 或者小程序扫码登录进入本系统。如图 1、图 2 所示:

二、首页
单位进入系统后,首先进入单位首页。系统首页分别展示待审核信息、审核统计情况以及最新计划信息。如下图所示:

待审核:显示申报人员提交到单位的所有待审核数据,点击“审核”按钮,可以
直接审核该数据;
审核统计:通过环形图统计单位审核通过的申报人员信息;
最新计划信息:显示最新的职称申报计划,并且以列表形式展示。点击“查看”
按钮可以查看具体的计划信息;点击“委托”导出委托评审函线下盖章并上传委托评审函(具体操作参照职称申报—评审计划)。
三、业绩档案
(一)页面展示
业绩档案页面主要展示本单位人员提交的业绩库信息。左侧分类展示业绩库,包括:基本信息、考核表彰、能力条件、工作业绩、论文著作科研、对外援助、卫生专用;右侧通过环形图来统计业绩库数据。如下图所示:

(二)业绩审核
点击业绩档案左侧分类名称,展开后可以查看每个业绩项的相关信息。以“基本信息”为例:
(1) 点击“基本信息”,即可看到“工作经历(4/3)”、“教育经历(2/1)”、“继续教育(5/3)”三个业绩项,括号里的数字分别为该业绩项全部数据和已审核的数据。如下图所示:

(2) 点击“工作经历”,进入“工作经历”页面。如下图所示:
查询:输入提示的条件(申报人、工作单位进行查询)可筛选查询相应的业绩库数据;
全部:显示所有未审核、审核通过、退回和终止的业绩库数据;
审核中:显示所有待审核的业绩库数据。点击“审核”按钮,即可审核;
审核通过:显示所有已审核通过的业绩库数据;
退回:显示所有退回的业绩库数据。
(3) 单位点击“审核”按钮,即可查看工作经历详细信息并审核,如图 1、图 2 所示:


通过:若单位对申报人提交的业绩库信息认可,则点击“通过”按钮,系统默认同意的审批意见,也可自行输入审批意见或选择公共意见、增加我的意见作为审批意见。如下图所示:

退回:若申报人提交的业绩库信息不完善需修改,单位可点击“退回”按钮,一次性告知退回意见,也选择公共意见或增加我的意见作为审批意见,点击“确定”按钮即可退回申报人进行修改。如下图所示:

(4) 当多个申报人提交多条工作经历时,单位勾选需审核的工作经历,点击“批量审核”按钮,输入审核意见,点击“确定”按钮,即审核通过多条数据。如下图所示:

其它业绩档案审核同“工作经历”操作流程相同,具体参照以上步骤操作。
四、职称申报
点击“职称申报”,进入职称申报页面,显示申报情况和评审计划。
(一)申报情况
在申报情况的“待审核”列表中,点击申报材料后的“审核”按钮,进入审核页面,点击“详情”可以查看申报人员具体的职称申报材料,点击右边的导航栏,可以定位到该位置查看,如图 1、图 2 所示:

点击序号前的“》”按钮,可展开查看申报信息的具体内容及附件等。如下图所示:

单位审核通过职称申报材料之前,点击“单位推荐意见”:
(1)输入审核人员的姓名、身份证号码,并上传单位法人授权审核的文件。(2)上传单位推荐意见、单位公示证明、单位审批其他材料等以及对应的打码附件;单位公示证明模板有需要可以在系统下载再上传,如图 1、图 2 所示:注:如果单位性质为事业单位、事业单位(中直),在审核通过职称申报材料时,需要选择该申报人员是否占用本单位的职位数(不占用空岗数时需填写说明),点击“推荐”按钮。另请仔细审核申报人员现有职称的聘任情况,如聘期是否填写正确等。


通过:若申报人员提交的职称申报材料无误,单位点击“通过”按钮,输入或选择审批意见。点击“确定”按钮即可提交下一审核节点。如下图所示:

注意一:
(1) 单位审核可以按照系统配置好的审核流程,选择默认的接收节点。例如:合肥市市属的单位申报高评会提交下一个审核节点为合肥市城乡建设局(主管部门)审核。
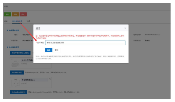
(2) 若存在需要其他单位审核的情况下(所选择的单位有明确要求,否则请按默认接收节点进行审核),在默认的下一审核节点前,单位可以增加其他单位进行审核,点击“选择单位”按钮,在选择单位中输入需要审核的单位名称,点击“确定”按钮,即可提交至该单位审核。例如:蚌埠市第一人民医院申报人员申报会计系
列如果需要同时经过蚌埠市卫健委和蚌埠市财政局审核,单位可以选择增加蚌埠市卫健委审核,该申报材料会提交到卫健委审核。如下图所示:

(3) 当增加的单位审核通过之后,默认下一审核节点是申报人员的所在单位。职称申报材料返回该单位,需经所在单位再次审核,只有单位选择默认的审核节点,该职称申报材料经默认的审核节点审核后继续提交到下一审核节点。例如:申报人的职称申报材料经蚌埠市卫健委审核通过之后回到所在单位,所在单位选择默认审核节点为蚌埠市财政局审核,蚌埠市财政局审核之后提交至蚌埠市人社局审核。如下图所示:

注意二:
若要经过档案所属地的人才服务中心,单位审核时要勾选到人事代理机构,接收节点可以关键字搜索档案所属地人才服务中心的名称。例如:专业技术人员的档案在合肥市公共就业人才服务管理中心,选择人事代理机构到合肥市公共就业人才服务管理中心审核,合肥市公共就业人才服务管理中心审核之后再到合肥市城乡建设局审核。如图 1、图 2 所示:


退回:若申报人员提交的职称申报材料不完善,需要修改,点击“退回”按钮,一次性告知退回意见(退回意见可输入也可选择),退回至申报人员进行补充完善信息。点击“退回”不需要上传单位推荐意见附件。如下图所示:

终止:若单位对申报人员的上报情况不予认可,即申报人员不符合申报条件或存在虚假等情况,则可点击“终止”按钮,输入终止意见,将该申报流程进行终止,一旦终止申报人员本年度将无法再进行申报。如下图所示:

温馨提示:管理员可在我的意见中新增常用的审批意见模板,方便审核时直接选择。如下图所示:

(二)评审计划
评审计划展示所有评审计划信息。可输入计划名称、年度、评审级别、计划类型进行搜索相应的计划。显示年度、计划名称、评委会、评审级别、申报起止日期。
如下图所示:

点击“查看”按钮,可以查看具体的评审计划信息。
点击“委托”按钮,显示委托评审页面。点击“导出委托评审函”,系统导出Word 版本的委托评审函,单位线下盖章签字再点击“上传委托函”,输入委托名称和委托人数,并将委托评审函上传至系统。如图 1、图 2 所示:
注:单位是否需要上传委托评审函,请根据线下实际情况判断,并非所有单位都要上传委托评审函,如县区单位申报省里高评会,是由市人社统一出具委托评审函。

五、人员注册审核
人员注册审核页面显示本单位人员注册的基本信息,如姓名、性别、证件号码、手机号码、政治面貌、邮箱、注册时间、审核状态等。点击操作栏的“审核”按钮或者批量审核,即可对人员注册情况进行审核。审核通过的人员才可以提交业绩库、职称申报等;不是本单位的人员,审核点击退回。如图 1,图 2 所示:

六、任务中心
任务中心是显示所有的审核数据,如申报人员提交的业绩库、职称申报、补换证和异地职称确认,在“待处理”列表中点击数据后的“审核”按钮,即可显示相应的显示信息,可进行通过、退回操作,如图 1、图 2 所示。

待处理:显示所有待审核的任务,包括业绩库审核、职称申报审核等;
待领取:当单位存在有多个管理员账号,申报人提交的数据,需要管理员进行“领取”,才能进行“审核”,即谁负责谁领取谁审核;
我已处理:显示所有我已审核通过的业绩库数据。对于我已审核通过的业绩库数据,单位可撤回重新审核(该业绩库数据未被申报人引用在职称申报中,若被引用需申报人移除再撤回),对于我已审核通过的职称申报数据,单位也可撤回重新审核(只能撤回下一审核节点的职称申报数据,同时该申报数据未被领取);
所有已处理:显示所有提交到单位已处理的任务。

七、管理设置
点击“管理设置”,进入管理设置页面,显示单位基本信息和详细信息,如单位名称、统一社会信用代码、法定代表人姓名、法定代表人身份证号码、联系人姓名、联系人手机号码等。如下图所示:

点击“完善单位信息”按钮,在弹出的对话框可以修改完善部分信息,修改完成点击“保存”按钮即可。如下图所示:

注意:单位性质为事业单位、事业单位(中直):要设置岗位核准信息
(1)当单位性质为事业单位、事业单位(中直)时,才显示岗位核准信息菜单。
点击“新增”录入岗位核准信息(输入当年度岗位的实际空缺岗位数),同时上传单位盖章后的岗位核准表(岗位附件以评委会组建单位要提供的为准),一年度只能设置一次,勾选“不限”代表岗位数不限制,设置的岗位数及附件一旦确认后,不可再更改。如图 1、图 2 所示:

点击“核准表模板下载”,系统会下载 Word 版本的“事业单位专业技术人员岗位内申报资格核准表”供单位线下填写当年岗位的空缺数并盖单位公章后上传附件。如图 1、图 2 所示:

(2)岗位核准信息设置确认要修改。
岗位数设置有误,单位点击“重新修改”按钮,可以多次修改岗位数但必须上传对应的情况说明及当前修改后的岗位核准表(上传的附件不允许删除,须确认清楚后再上传),如下图所示:

注意点:修改后的岗位数和附件不影响修改之前已审核通过的人员。比如单位管理员审核专技人员甲时,副高的岗位空缺数是 5,附件是 A,提交到组建单位国资委时,国资委审核看到的甲对应的岗位信息中副高的岗位空缺数是 5,附件是 A,之后单位调整了副高岗位空缺数为 8,新增了附件 B,再审核专技人员乙提交到组建单位经信厅,经信厅看到的乙对应岗位信息中副高的岗位空缺数为 8,附件为 A 和 B,但国资委看到申报人甲对应的岗位信息仍然是岗位空缺数是 5,附件是 A,不会随着单位修改而变更。
安徽职称申报系统入口:(https://sl.pidiqi.com/zm6Z3a)(安徽政务服务网)


联系电话